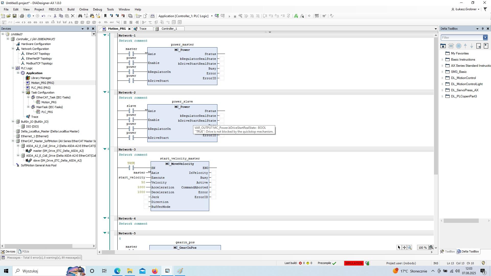
Please give any tips regarding stopping Mc_GearInPos block.
Please look at attached drawings.
When fb MC_GearInPos is started, output "busy" is true - it is ok.
But when i want to stop this funkction blok i deactive execute input and i use Mc_stop.
Unfortunelly Mc_gearInPos is still busy.
It lasts till to synchronize phase. Then i can stop it by Mc_stop.
So I cannot stop fb before synchrnization.
Can you give any tips how solve this problem. Sometimes I must to switch off before synchro.
Hello,
Please give any tips regarding stopping Mc_GearInPos block.
Please look at attached drawings.
When fb MC_GearInPos is started, output "busy" is true - it is ok.
But when i want to stop this funkction blok i deactive execute input and i use Mc_stop.
Unfortunelly Mc_gearInPos is still busy.
It lasts till to synchronize phase. Then i can stop it by Mc_stop.
So I cannot stop fb before synchrnization.
Can you give any tips how solve this problem. Sometimes I must to switch off before synchro.
Best regards
Lukasz
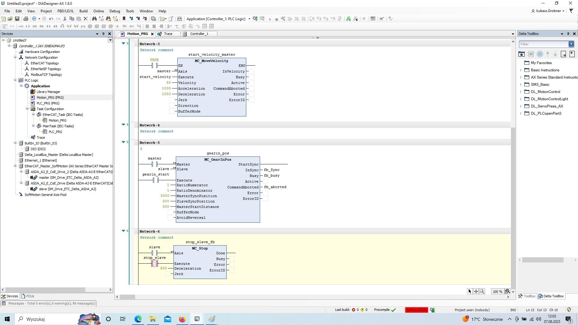
I solved problem.
It is necessary to set MC_stop and execute mc_GearInPos for a while