Hi,
once in a while I get an Access Violation exception in Sherd memory pointer. the strange thing is that I protect the pointer dereference and I get this exception 1 line after the protection.
I added photos of the exception
can someone tell me what is that about?
Maybe it is better to use Interfaces to access the objects instead of pointers.
But besides that, is "read_obj_ptr" a method? If yes, you need to call it, so add brackets behind the method call: read_obj_ptr();
If you would like to refer to this comment somewhere else in this project, copy and paste the following link:
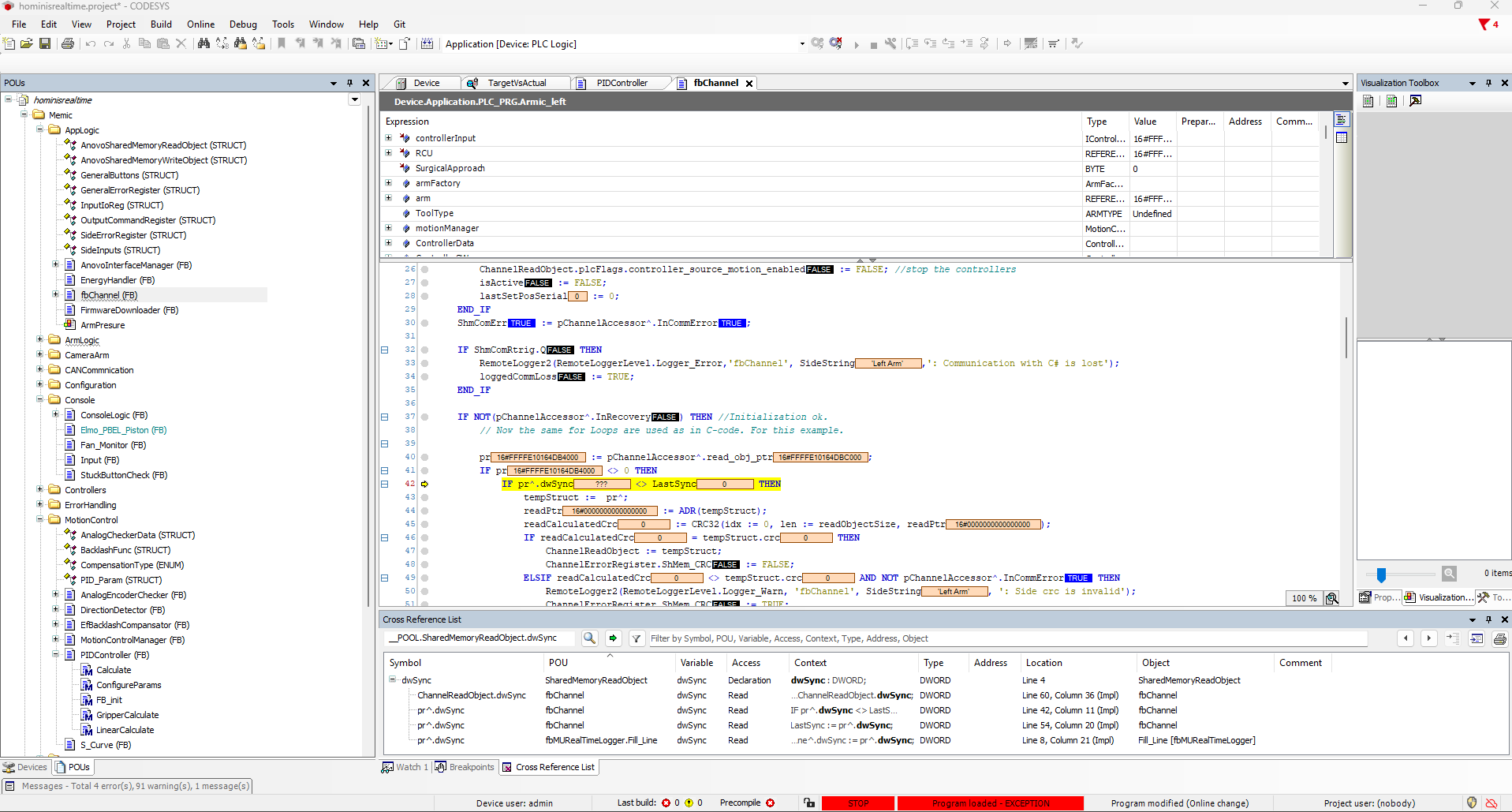
Hi,
once in a while I get an Access Violation exception in Sherd memory pointer. the strange thing is that I protect the pointer dereference and I get this exception 1 line after the protection.
I added photos of the exception
can someone tell me what is that about?
Maybe it is better to use Interfaces to access the objects instead of pointers.
But besides that, is "read_obj_ptr" a method? If yes, you need to call it, so add brackets behind the method call: read_obj_ptr();