Hey there,
I'm operating a SIEMENS CPU1516 as PROFINET controller with the CODESYS_Profinet_Device in TIA 15.1. The CODESYS_Profinet_Device is operating with the CODESYS Control Win V3.
CoDeSys Version: 3.5 SP17 Patch 3 + (32-bit)
The usb network adapter in use is a ASIX AX88179 USB 3.0 to Gigabit Ethernet Adapter.
Adapter settings: IP / SN / GW: 192.168.100.10 / 255.255.255.0 / 192.168.100.10
After I select this adapter at the Ethernet Adapter in CDS3, CDS3 shows: IP / SN / GW: 192.168.100.10 / 255.255.255.0 / 0.0.0.0
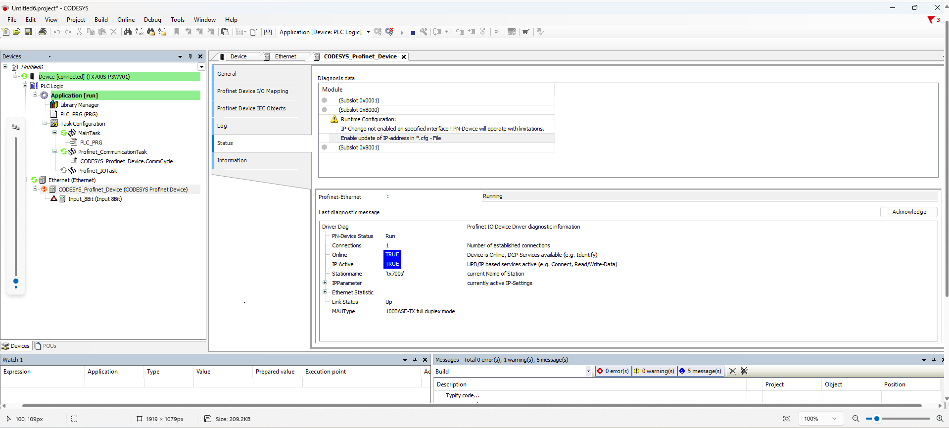
Changes to the GW entry (from 0.0.0.0 to 192.168.100.10) in CDS3 are applied, but after the download on the CODESYS Control Win V3 the following error message appears:
"IP-Change not alloed on this adapter ! PN-Device will operate with limitations." (as seen in the attached picture)
Also it say's, the active IP configuration used is: IP / SN / GW: 192.168.100.10 / 255.255.255.0 / 0.0.0.0
The check on "Adjust operating system settings" did not affect this behavior.
The additional problem with that is:
The PROFINET controller tries to change the GW of the PROFINET device to its configured IP-address (192.168.100.10), which is not possible due to this error message.
I ppreciate every piece of advice, for how I can solve this error message!
Thanks in advance!
Mine is a Raspberri Pi "device". I have however also tried control Win, IOT2050 (Linux), and exor eSmart07 (linux) all with the same errors. I did the same thing successfully with a Pi 2-3 years ago. Profinet master (controller) functions fine.
If you would like to refer to this comment somewhere else in this project, copy and paste the following link:
Hey there,
I'm operating a SIEMENS CPU1516 as PROFINET controller with the CODESYS_Profinet_Device in TIA 15.1. The CODESYS_Profinet_Device is operating with the CODESYS Control Win V3.
CoDeSys Version: 3.5 SP17 Patch 3 + (32-bit)
The usb network adapter in use is a ASIX AX88179 USB 3.0 to Gigabit Ethernet Adapter.
Adapter settings: IP / SN / GW: 192.168.100.10 / 255.255.255.0 / 192.168.100.10
After I select this adapter at the Ethernet Adapter in CDS3, CDS3 shows: IP / SN / GW: 192.168.100.10 / 255.255.255.0 / 0.0.0.0
Changes to the GW entry (from 0.0.0.0 to 192.168.100.10) in CDS3 are applied, but after the download on the CODESYS Control Win V3 the following error message appears:
"IP-Change not alloed on this adapter ! PN-Device will operate with limitations." (as seen in the attached picture)
Also it say's, the active IP configuration used is: IP / SN / GW: 192.168.100.10 / 255.255.255.0 / 0.0.0.0
The check on "Adjust operating system settings" did not affect this behavior.
The additional problem with that is:
The PROFINET controller tries to change the GW of the PROFINET device to its configured IP-address (192.168.100.10), which is not possible due to this error message.
I ppreciate every piece of advice, for how I can solve this error message!
Thanks in advance!
Last edit: tobim 2023-03-30
I have the exact same problem. Did anyone come forward with an answer to this?
My version is 3.5.19 with all updates installed as of this posting. I have added the following to my "CODESYSConfig" file:
[SysEthernet]
QDISC_BYPASS=1
Linux.ProtocolFilter=3
[SysSocket]
Adapter.0.Name="eth0"
Adapter.0.EnableSetIpAndMask=1
to no success. I have attached my log file from the Profinet device.
Control Win? then "eth0" is for for sure not ok.. should fit to your system
Last edit: eschwellinger 2023-04-23
Mine is a Raspberri Pi "device". I have however also tried control Win, IOT2050 (Linux), and exor eSmart07 (linux) all with the same errors. I did the same thing successfully with a Pi 2-3 years ago. Profinet master (controller) functions fine.
Hi i know this is a bit of a long shot but did you ever find a solution to this? Running into similar issues...
Hi viktorr, unfortunately not. Good luck to you!
I am using TX700s as a communication device with S7-1200 and am having the same problem. Can anyone help me solve this problem.
I am using TX700s as a communication device with S7-1200 and am having the same problem. Can anyone help me solve this problem.