My MC_Phasing FB was stuck in iPhasingState=1 and error output HIGH on one axis.
I could manually overwrite the state to 0 in the instance data. During normal run I see the state change from 0 to 10 to 100 back to 0 (maybe more states that I couldnt catch with the naked eye)
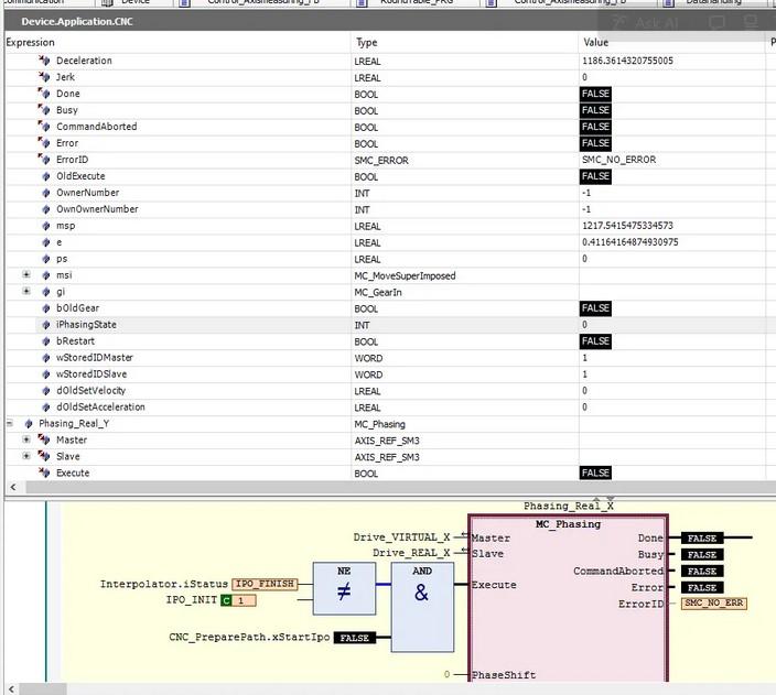
But - what are the states numbers and their different explenations? This is not explained in the FB guide on codesys. (the pictures show state = 0 after I reset)
MC_Phasing has been improved in recent versions. I would recommend to install the latest version of SoftMotion (4.20.1.0) and test whether the problem still exists, and if so, what the error identifier is. (Also check the PLC log in this case, it might contain additional information.)
Setting the internal state of the FB is not recommended, it could lead to malfunction of the FB and unintended movements of the drive.
Best regards,
Georg
If you would like to refer to this comment somewhere else in this project, copy and paste the following link:
Hi George.
Thx for the info and recommendation - the robot is running production at customer.
But - would you have any information about the states numbers and their different explenations?
If you would like to refer to this comment somewhere else in this project, copy and paste the following link:
no, we do not have this kind of information on internal variables. iPhasingState has been removed and is no longer present in current versions of SoftMotion.
Best regards,
Georg
If you would like to refer to this comment somewhere else in this project, copy and paste the following link:
Hi George - ok thanks - but who created this FB in the first place? Could you lead me to the creator company? Is CODESYS not the old S3 that created this FB? :-)
If you would like to refer to this comment somewhere else in this project, copy and paste the following link:
it is not a matter of who created the function block. It is just that we don't have, and don't provide, documentation about internal implementation details...
Hope you can understand that,
Georg
Last edit: gseidel 2025-12-17
If you would like to refer to this comment somewhere else in this project, copy and paste the following link:
Hi Georg
OK got it, thank you.
I respect your (CODESYS) policies on that issue.
Will try to update according to your recommondation if the customer experience same error in the future.
Though - from within my coding heart it does bother me deeply, that I cannot get further understanging/knowledge on the iPhasingState, but I guees I will have to swollow that bitter pill and get on with it! hehe ;-)
If you would like to refer to this comment somewhere else in this project, copy and paste the following link:
My MC_Phasing FB was stuck in iPhasingState=1 and error output HIGH on one axis.
I could manually overwrite the state to 0 in the instance data. During normal run I see the state change from 0 to 10 to 100 back to 0 (maybe more states that I couldnt catch with the naked eye)
But - what are the states numbers and their different explenations? This is not explained in the FB guide on codesys. (the pictures show state = 0 after I reset)
Hi kenth1973,
MC_Phasing has been improved in recent versions. I would recommend to install the latest version of SoftMotion (4.20.1.0) and test whether the problem still exists, and if so, what the error identifier is. (Also check the PLC log in this case, it might contain additional information.)
Setting the internal state of the FB is not recommended, it could lead to malfunction of the FB and unintended movements of the drive.
Best regards,
Georg
Hi George.
Thx for the info and recommendation - the robot is running production at customer.
But - would you have any information about the states numbers and their different explenations?
Hi kenth1973,
no, we do not have this kind of information on internal variables. iPhasingState has been removed and is no longer present in current versions of SoftMotion.
Best regards,
Georg
Hi George - ok thanks - but who created this FB in the first place? Could you lead me to the creator company? Is CODESYS not the old S3 that created this FB? :-)
Hi kenth1973,
it is not a matter of who created the function block. It is just that we don't have, and don't provide, documentation about internal implementation details...
Hope you can understand that,
Georg
Last edit: gseidel 2025-12-17
Hi Georg
OK got it, thank you.
I respect your (CODESYS) policies on that issue.
Will try to update according to your recommondation if the customer experience same error in the future.
Though - from within my coding heart it does bother me deeply, that I cannot get further understanging/knowledge on the iPhasingState, but I guees I will have to swollow that bitter pill and get on with it! hehe ;-)